Slack - 業務アセットの作成
業務アセットの作成
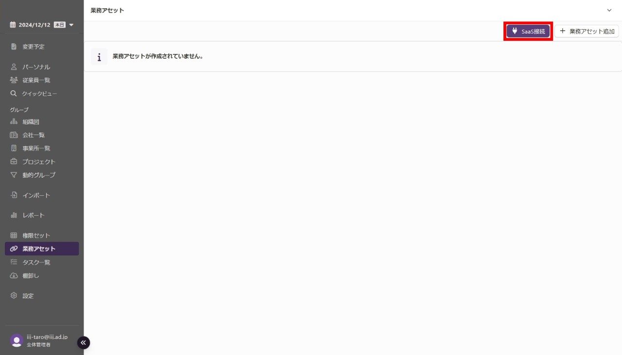
1.管理コンソールの「業務アセット」をクリックします。

「業務アセット」画面が表示されます。
2.右上の「SaaS接続」をクリックします。

「SaaS接続」画面が表示されます。
3.「SaaS接続」画面で「Slack OAuth」をクリックします。
【参考】
以下の画像には選択するSaaSのみが表示されていますが、実際は選択可能なSaaSが複数表示されます。以下の画像と同じ状況にするには、右上にある検索欄に「Slack」と入力してください。

「Slack OAuth 接続」画面が表示されます。
4.以下の情報を入力し、「サインイン」をクリックします。

| 項目 | 内容 | 入力必須 |
|---|---|---|
| 名寄せに使用する項目 |
|
〇 |
| アカウント生成時にランダムなパスワードを生成する |
ユーザ同期時に自動でランダムパスワードを設定する場合はチェックします
【参考】アカウント作成時にランダムなパスワードを生成する設定は「業務アセット」の「アカウント」-「アカウント設定」タブ行えます。 業務アセットの設定画面までの手順について、詳しくは『IIJ IDガバナンス管理サービス マニュアル』の「業務アセットを管理する」をご覧ください。 また、入力した設定を反映させるためには、ページ下部の「保存」をクリックしてください。
|
- |
Slackアカウント入力画面が表示されます。
5.Slackに接続する管理者アカウントの情報を入力します。
「Slack OAuth接続」画面で接続結果が表示されます。
【参考】
接続結果画面で業務アセットに関する以下の設定を行えます。設定項目を入力後、「保存」をクリックします。

| 項目 | 内容 |
|---|---|
| 業務アセット名 | 作成した業務アセットの名前を入力します |
| 業務アセットID | 作成した業務アセットが持つ、テナント内で一意のIDを入力します |
| メモ | 作成した業務アセットに関するメモを入力します |
