IIJ IDサービス - 業務アセットの作成
IIJ IDサービスの業務アセットの作成方法を順を追って説明します。
アクセストークン取得
IIJ IDサービスのアクセストークンの取得方法について、詳しくは『IIJ IDサービス マニュアル[管理者用]』の「アクセストークンの発行」をご覧ください。
業務アセットの作成
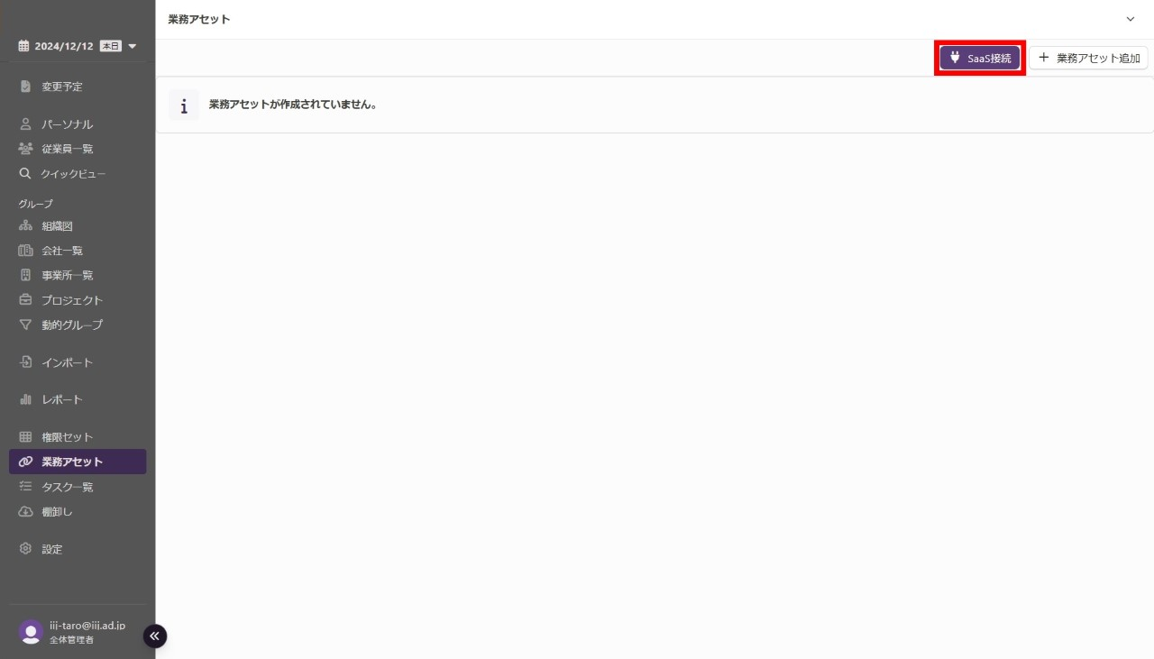
1.管理コンソールの「業務アセット」をクリックします。

「業務アセット」画面が表示されます。
2.右上の「SaaS接続」をクリックします。

「SaaS接続」画面が表示されます。
3.「SaaS接続」画面で「IIJ ID」をクリックします。
【参考】
以下の画像には選択するSaaSのみが表示されていますが、実際は選択可能なSaaSが複数表示されます。以下の画像と同じ状況にするには、右上にある検索欄に「IIJ ID」と入力してください。

「IIJ ID接続」画面が表示されます。
4.以下の情報を入力し、「接続」をクリックします。

| 項目 | 内容 | 入力必須 |
|---|---|---|
| APIトークン | 「アクセストークン取得」で確認したトークンを入力します | 〇 |
| ドメイン(オプション) | 本サービスで登録するユーザのドメインを入力します |
- |
| アカウント生成時にランダムなパスワードを生成する |
ユーザ同期時に自動でランダムパスワードを設定する場合はチェックします
【参考】アカウント作成時にランダムなパスワードを生成する設定は「業務アセット」の「アカウント」-「アカウント設定」タブ行えます。 業務アセットの設定画面までの手順について、詳しくは『IIJ IDガバナンス管理サービス マニュアル』の「業務アセットを管理する」をご覧ください。 また、入力した設定を反映させるためには、ページ下部の「保存」をクリックしてください。
|
- |
「IIJ ID接続」画面で接続結果が表示されます。
【参考】
接続結果画面で業務アセットに関する以下の設定を行えます。設定項目を入力後、「保存」をクリックします。

| 項目 | 内容 |
|---|---|
| 業務アセット名 | 作成した業務アセットの名前を入力します |
| 業務アセットID | 作成した業務アセットが持つ、テナント内で一意のIDを入力します |
| メモ | 作成した業務アセットに関するメモを入力します |
